绪论
作为Clion的忠实粉丝,现在的我的几乎所有的coding都是通过Clion完成。因为需要在服务器上进行开发,又离不开Clion,就了解了如何通过Clion远程部署和开发。
主要是借鉴了博客:使用Clion优雅的完全远程自动同步和远程调试c++。如果我哪里没有讲清楚可以去阅读一下这篇博客。
我们的目标是在本地进行编码,运行在服务器上。
远程运行设置
更新/安装cmake
借鉴了博客:在Linux上安装其他版本的cmake 或 升级cmake
首先我们需要保证服务器上的cmake版本至少为3.19,否则在配置的过程中会报错。我们默认使用sudo apt install cmake的版本是3.10,是不符合需要的。
- 卸载旧版cmake(如果没有安装过则不用)
sudo apt remove cmake sudo rm -rf /usr/bin/cmake - 安装新版本cmake
在官网(https://cmake.org/files/)找到合适的版本进行下载。我下载的是3.19版本:https://cmake.org/files/v3.19/cmake-3.19.0-Linux-x86_64.tar.gz,然后再解压wget https://cmake.org/files/v3.19/cmake-3.19.0-Linux-x86_64.tar.gz tar -zxvf cmake-3.19.0-Linux-x86_64.tar.gz sudo ln -s `pwd`/cmake-3.16.8-Linux-x86_64/bin/cmake /usr/bin/cmake
可以通过运行cmake --version判断是否安装成功。
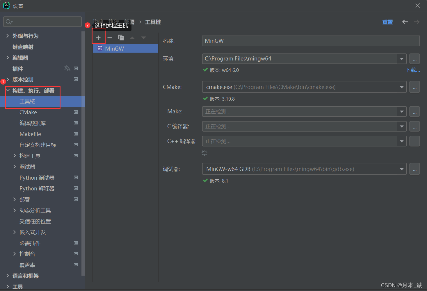
设置Clion工具链
File->Setting->ToolChain:


然后连接到远程服务器。

设置目录映射


设置Cmake



总结
经过上面的设置,就可以在本地编码,服务器上运行了。可以说是非常方便。